SeaArt Unlock Endless Possibilities
Bring your imagination to life and create captivating art with AI.
Get Started Now
SeaArt AI - Free AI Art Generator

LTX Video 0.9.1 Revolutionizes Local AI-Driven Video Editing

Shirley
1 min read
Discover how LTX Video 0.9.1 is transforming video editing with advanced AI-driven features and seamless local video-to-video transformations.

LTX Video 0.9.1 is redefining the landscape of local AI-powered video editing, bringing professional-grade tools directly to your device. By integrating cutting-edge Flow Edit Video2Video technology, this software allows creators to transform their video content effortlessly without relying on cloud-based services. This game-changing approach not only streamlines workflows but also ensures data privacy and quick processing. Whether you're a seasoned editor or a beginner, LTX Video 0.9.1 offers intuitive features that cater to all skill levels. Read on to discover how this revolutionary tool is setting new standards in local video editing.

Homepage of Lightricks

Key Features of LTX Video 0.9.1

Discover the standout features of LTX Video 0.9.1 that set it apart from traditional video editing software.

Advanced AI Integration

LTX Video 0.9.1 incorporates Flow Edit Video2Video technology, enabling users to apply stylistic transformations and edits with unparalleled precision. The AI-driven features allow for automatic adjustments, making complex edits accessible to everyone.

Local Processing for Enhanced Privacy

Unlike traditional video editing tools that rely on cloud services, LTX Video 0.9.1 processes all data locally. This ensures greater privacy and reduces the risk of data breaches, a critical advantage for sensitive projects.

User-Friendly Design for Everyone

The software is designed with user-friendliness in mind. Beginners can dive right in without feeling overwhelmed, while professionals will appreciate the advanced customization options.

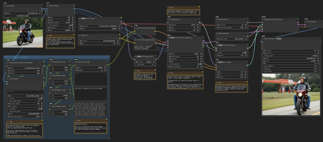
Using LTX to visualize your concept

You may interested: A Comprehensive Industry Trend: Unveiling the Future of AI Video Generation

Benefits of Using LTX Video 0.9.1

Understand how LTX Video 0.9.1 delivers unmatched value and benefits for creators seeking to elevate their video editing experience.

Faster Editing Workflows

Local processing significantly reduces the time required for rendering and applying effects, allowing creators to focus on their vision.

Cost-Effective Solution

By eliminating the need for cloud-based subscriptions, LTX Video 0.9.1 provides a one-time solution that saves money in the long run.

Versatile Creative Capabilities

From subtle adjustments to dramatic transformations, LTX Video 0.9.1 supports a wide range of creative possibilities, making it a versatile tool for any project.

Comparison of using LTX Video 0.9.1

You may also interested: Comprehensive AI Video Tool Comparison: Best Text to Video and Image to Video Generators

Why LTX Video 0.9.1 Is a Game Changer?

Explore what makes LTX Video 0.9.1 a groundbreaking innovation in the realm of video editing.

Democratizing Video Editing

LTX Video 0.9.1 brings advanced tools to a broader audience, empowering creators of all backgrounds to produce professional-grade content.

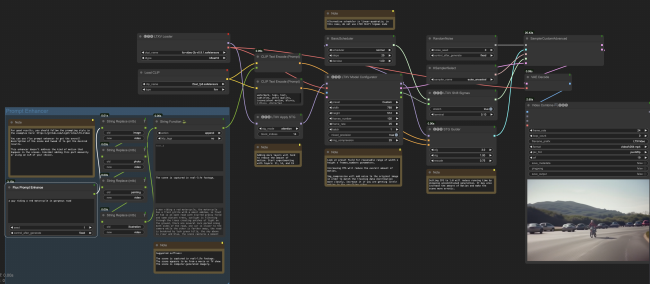
LTXV img2video

Setting New Standards in AI Video Editing

By combining local processing with innovative AI features, LTX Video 0.9.1 establishes a new benchmark for what video editing software can achieve.

LTXV text2video

Final Thoughts on LTX Video 0.9.1

LTX Video 0.9.1 is more than just a video generator - it's a revolution in how content creators approach their work. With its AI-powered features, local processing capabilities, and user-friendly design, this software is poised to change the game for video editors everywhere. Whether you're looking to save time, enhance privacy, or explore new creative possibilities, LTX Video 0.9.1 is the solution you've been waiting for.